首页
程序源码
网页代码
网站源码
易语言源码
实用软件
手机软件
电脑软件
值得一看
技术教程
思维书签
活动资讯
登录 / 注册
电脑软件
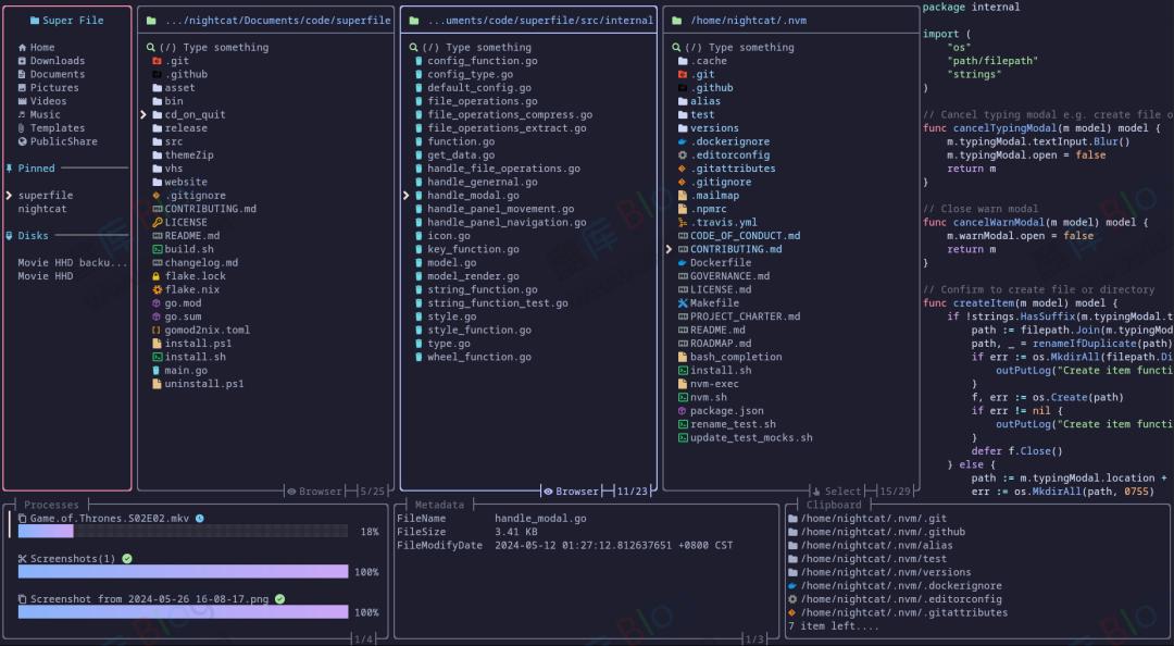
Superfile - 免费开源的终端文件管理器
免费开源的终端文件管理器「Superfile」提供了 Windows、macOS、Linux 客户端
0
1.2K+
2024年7月24日
电脑软件
OldNewExplorer - 使用 Win7 文件管理器样式
资源管理器调整工具「OldNewExplorer」可以让你的 WinXP - Win11 使用 Wi
0
740
2024年7月17日
手机软件
NP管理器v3.0.54_免费无广告版
软件介绍 NP管理器作为一款手机本地文件管理器,相比手机自带的管理工具,虽然 bug 会多一点,但是
0
4.9K+
2022年10月5日
没有更多啦
欢迎登录
没有账号?立即注册
记住登录
登录
欢迎注册
已有账号,立即登录
新用户注册需邀请码
获取邀请码
继续
我已同意
用户协议
和
隐私政策
注册
搜索一下
文章
用户
搜索
繁
播放音乐
切换上一首
切换下一首
复制文本
站内搜索
复制图片
复制图片地址
复制链接文字
复制链接地址
打开链接
新标签打开链接
深色模式
轉為
繁
體
前往顶部
前往底部
按住ctrl可打开默认菜单
音乐已暂停