现在大厂的ssl一年期免费证书,基本都已经消失了,从今年8月份起,都改为3个月有效期。
今天分享的是Sectigo一年期的免费证书,是单域名的。通配符也可以申请,是3个月有效期。

申请步骤:
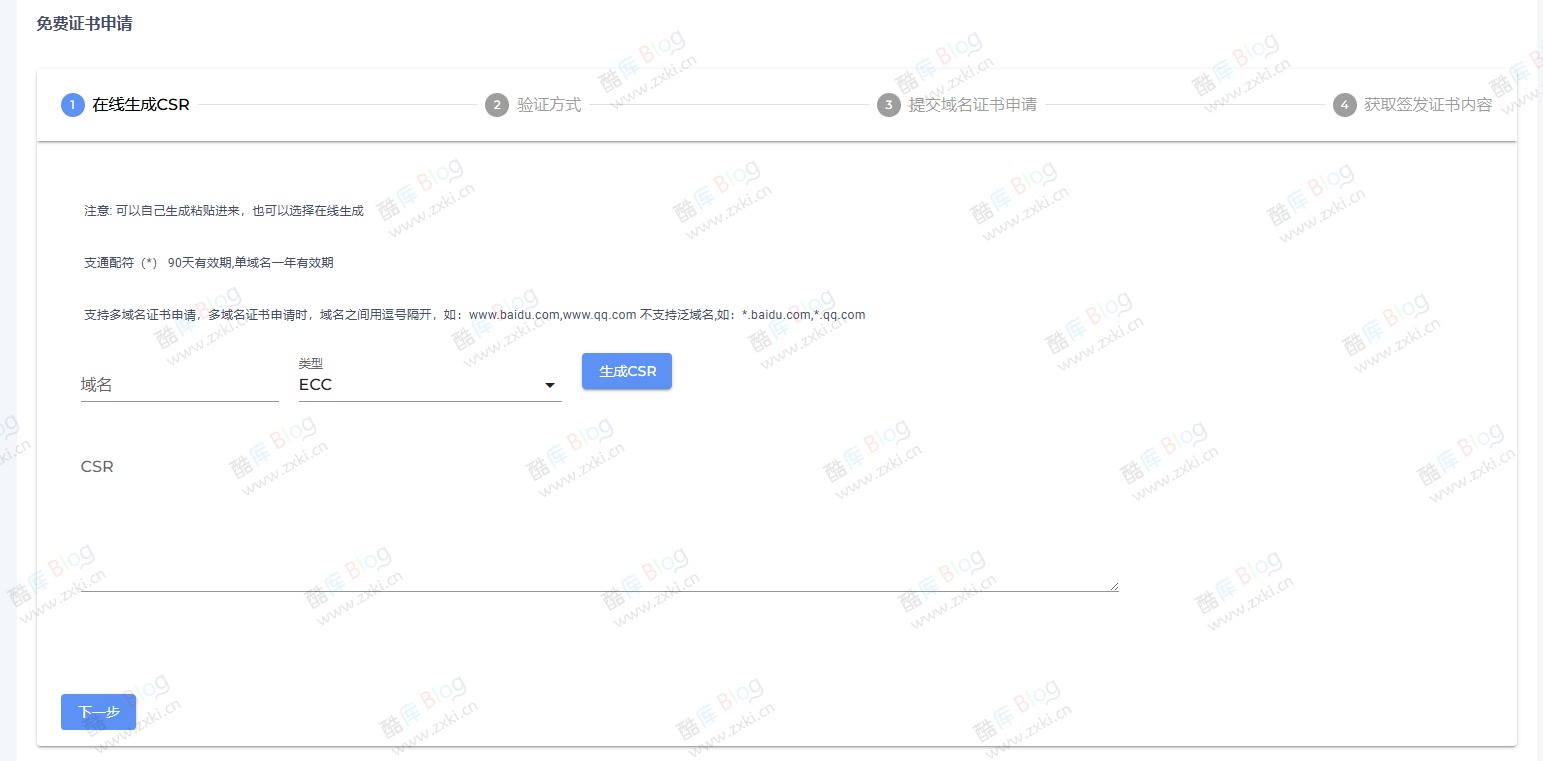
一、自建或自主生成csr文件。
二、需要进行验证,使用解析域名MX记录的方式。
三、提交申请,大概需要1-2分钟。
四、下载证书,部署到自己网站就可以。
现在大厂的ssl一年期免费证书,基本都已经消失了,从今年8月份起,都改为3个月有效期。
今天分享的是Sectigo一年期的免费证书,是单域名的。通配符也可以申请,是3个月有效期。

一、自建或自主生成csr文件。
二、需要进行验证,使用解析域名MX记录的方式。
三、提交申请,大概需要1-2分钟。
四、下载证书,部署到自己网站就可以。
2024年9月10日 10:28,若内容或图片失效,请在下方
留言或联系
酷库博客站长。
目录
请登录后发表评论
注册
请登录后查看评论内容