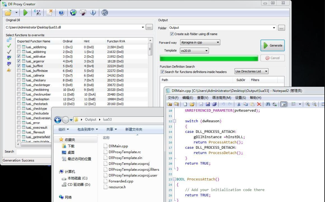
Dll Proxy Creator 是一个免费软件,可帮助您自动创建 dll 代理,分析目标 dll 导出表,允许您选择要覆盖哪些功能,以及要保持哪些功能不变,从项目模板生成 Visual Studio dll 代理项目,对于要重写的函数,从标头中提取原始 dll 函数定义(如果可用)并创建函数框架。

Dll Proxy Creator 是一个免费软件,可帮助您自动创建 dll 代理,分析目标 dll 导出表,允许您选择要覆盖哪些功能,以及要保持哪些功能不变,从项目模板生成 Visual Studio dll 代理项目,对于要重写的函数,从标头中提取原始 dll 函数定义(如果可用)并创建函数框架。

2023年12月2日 08:56,若内容或图片失效,请在下方
留言或联系
酷库博客站长。
目录
请登录后发表评论
注册
停留在世界边缘,与之惜别